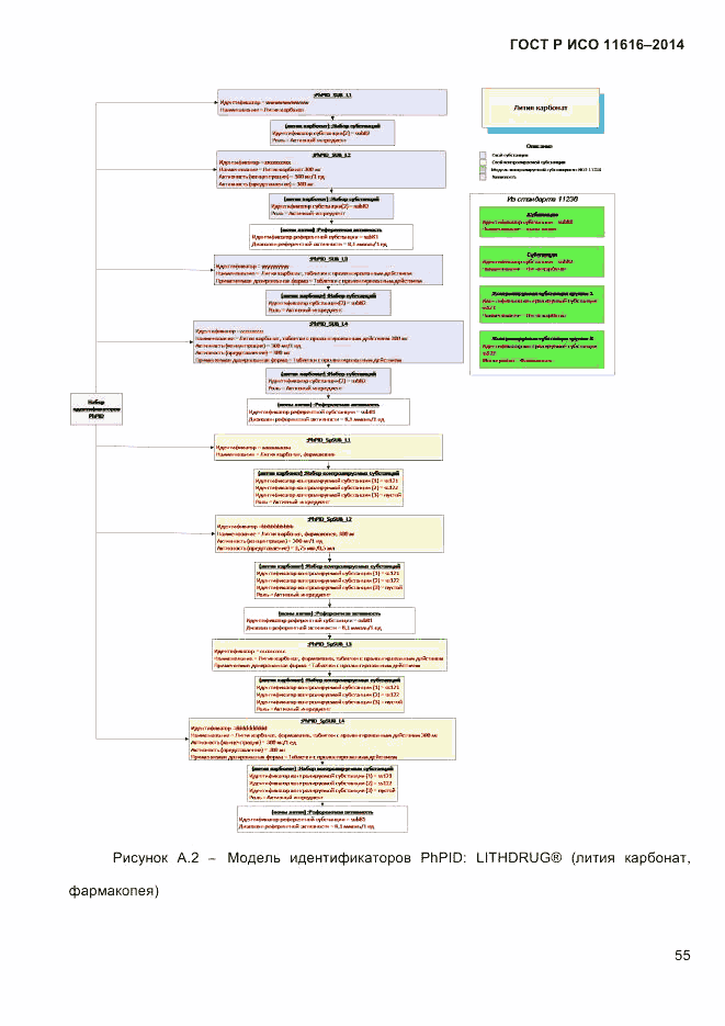
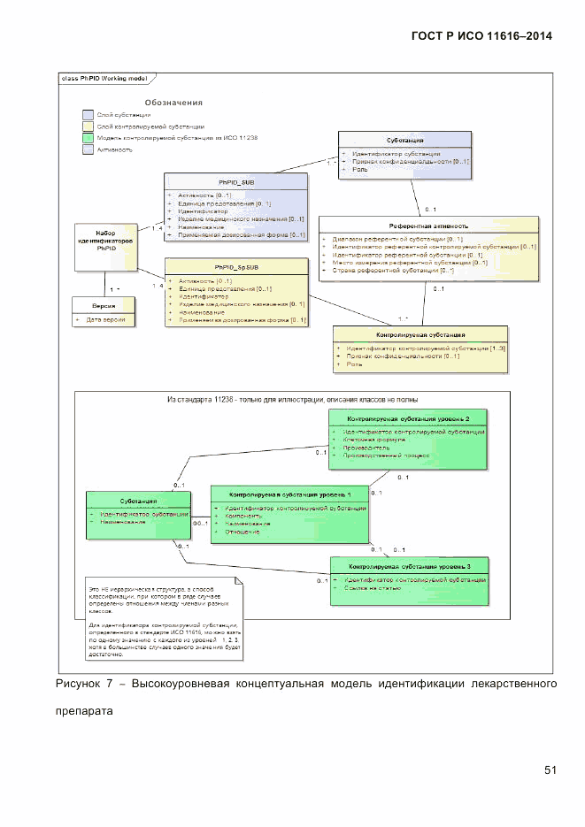
ГОСТ Р ИСО 11616-2014 Информатизация здоровья. Идентификация лекарственных средств. Элементы данных и структуры для уникальной идентификации и обмена информацией о регистрируемых лекарственных препаратах

Категории ГОСТ Р ИСО 11616-2014 по ОКС:
Статус документа:
принят, введён в действие 01.10.2015
Название на английском языке:
Health informatics. Identification of medicinal products. Data elements and structures for the unique identification and exchange of regulated pharmaceutical product information
Дата актуализации информации по стандарту:
11.08.2025, в 13:29 (менее 3 месяцев назад)
Вид стандарта:
временно не известен
Дата начала действия ГОСТа:
2015-10-01
Число страниц:
не известно
Назначение ГОСТ Р ИСО 11616-2014:
не указано
Нормативные ссылки, связанные с ГОСТ Р ИСО 11616-2014:

Скачать ГОСТ Р ИСО 11616-2014 вы можете в следующих версиях:

Дата добавления:
Тип файла:
Загрузок:
Размер:
23/01/2016 01:42
PDF с изображениями
0
2.93 Мб

Текст стандарта

  • ГОСТ Р ИСО 11616-2014, страница 1 страница 1
  • ГОСТ Р ИСО 11616-2014, страница 2 страница 2
  • ГОСТ Р ИСО 11616-2014, страница 3 страница 3
  • ГОСТ Р ИСО 11616-2014, страница 4 страница 4
  • ГОСТ Р ИСО 11616-2014, страница 5 страница 5
  • ГОСТ Р ИСО 11616-2014, страница 6 страница 6
  • ГОСТ Р ИСО 11616-2014, страница 7 страница 7
  • ГОСТ Р ИСО 11616-2014, страница 8 страница 8
  • ГОСТ Р ИСО 11616-2014, страница 9 страница 9
  • ГОСТ Р ИСО 11616-2014, страница 10 страница 10
  • ГОСТ Р ИСО 11616-2014, страница 11 страница 11
  • ГОСТ Р ИСО 11616-2014, страница 12 страница 12
  • ГОСТ Р ИСО 11616-2014, страница 13 страница 13
  • ГОСТ Р ИСО 11616-2014, страница 14 страница 14
  • ГОСТ Р ИСО 11616-2014, страница 15 страница 15
  • ГОСТ Р ИСО 11616-2014, страница 16 страница 16
  • ГОСТ Р ИСО 11616-2014, страница 17 страница 17
  • ГОСТ Р ИСО 11616-2014, страница 18 страница 18
  • ГОСТ Р ИСО 11616-2014, страница 19 страница 19
  • ГОСТ Р ИСО 11616-2014, страница 20 страница 20
  • ГОСТ Р ИСО 11616-2014, страница 21 страница 21
  • ГОСТ Р ИСО 11616-2014, страница 22 страница 22
  • ГОСТ Р ИСО 11616-2014, страница 23 страница 23
  • ГОСТ Р ИСО 11616-2014, страница 24 страница 24
  • ГОСТ Р ИСО 11616-2014, страница 25 страница 25
  • ГОСТ Р ИСО 11616-2014, страница 26 страница 26
  • ГОСТ Р ИСО 11616-2014, страница 27 страница 27
  • ГОСТ Р ИСО 11616-2014, страница 28 страница 28
  • ГОСТ Р ИСО 11616-2014, страница 29 страница 29
  • ГОСТ Р ИСО 11616-2014, страница 30 страница 30
  • ГОСТ Р ИСО 11616-2014, страница 31 страница 31
  • ГОСТ Р ИСО 11616-2014, страница 32 страница 32
  • ГОСТ Р ИСО 11616-2014, страница 33 страница 33
  • ГОСТ Р ИСО 11616-2014, страница 34 страница 34
  • ГОСТ Р ИСО 11616-2014, страница 35 страница 35
  • ГОСТ Р ИСО 11616-2014, страница 36 страница 36
  • ГОСТ Р ИСО 11616-2014, страница 37 страница 37
  • ГОСТ Р ИСО 11616-2014, страница 38 страница 38
  • ГОСТ Р ИСО 11616-2014, страница 39 страница 39
  • ГОСТ Р ИСО 11616-2014, страница 40 страница 40
  • ГОСТ Р ИСО 11616-2014, страница 41 страница 41
  • ГОСТ Р ИСО 11616-2014, страница 42 страница 42
  • ГОСТ Р ИСО 11616-2014, страница 43 страница 43
  • ГОСТ Р ИСО 11616-2014, страница 44 страница 44
  • ГОСТ Р ИСО 11616-2014, страница 45 страница 45
  • ГОСТ Р ИСО 11616-2014, страница 46 страница 46
  • ГОСТ Р ИСО 11616-2014, страница 47 страница 47
  • ГОСТ Р ИСО 11616-2014, страница 48 страница 48
  • ГОСТ Р ИСО 11616-2014, страница 49 страница 49
  • ГОСТ Р ИСО 11616-2014, страница 50 страница 50
  • ГОСТ Р ИСО 11616-2014, страница 51 страница 51
  • ГОСТ Р ИСО 11616-2014, страница 52 страница 52
  • ГОСТ Р ИСО 11616-2014, страница 53 страница 53
  • ГОСТ Р ИСО 11616-2014, страница 54 страница 54
  • ГОСТ Р ИСО 11616-2014, страница 55 страница 55
  • ГОСТ Р ИСО 11616-2014, страница 56 страница 56
  • ГОСТ Р ИСО 11616-2014, страница 57 страница 57
  • ГОСТ Р ИСО 11616-2014, страница 58 страница 58
  • ГОСТ Р ИСО 11616-2014, страница 59 страница 59
  • ГОСТ Р ИСО 11616-2014, страница 60 страница 60
  • ГОСТ Р ИСО 11616-2014, страница 61 страница 61
  • ГОСТ Р ИСО 11616-2014, страница 62 страница 62
  • ГОСТ Р ИСО 11616-2014, страница 63 страница 63
  • ГОСТ Р ИСО 11616-2014, страница 64 страница 64
  • ГОСТ Р ИСО 11616-2014, страница 65 страница 65
  • ГОСТ Р ИСО 11616-2014, страница 66 страница 66
  • ГОСТ Р ИСО 11616-2014, страница 67 страница 67
  • ГОСТ Р ИСО 11616-2014, страница 68 страница 68
  • ГОСТ Р ИСО 11616-2014, страница 69 страница 69
  • ГОСТ Р ИСО 11616-2014, страница 70 страница 70
  • ГОСТ Р ИСО 11616-2014, страница 71 страница 71
  • ГОСТ Р ИСО 11616-2014, страница 72 страница 72
  • ГОСТ Р ИСО 11616-2014, страница 73 страница 73
  • ГОСТ Р ИСО 11616-2014, страница 74 страница 74
  • ГОСТ Р ИСО 11616-2014, страница 75 страница 75
  • ГОСТ Р ИСО 11616-2014, страница 76 страница 76
  • ГОСТ Р ИСО 11616-2014, страница 77 страница 77
  • ГОСТ Р ИСО 11616-2014, страница 78 страница 78
  • ГОСТ Р ИСО 11616-2014, страница 79 страница 79
  • ГОСТ Р ИСО 11616-2014, страница 80 страница 80